Erfassungshilfe für Liegenschaftskataster und Geotopographie
2.0.2.2 - 13.06.2025
InhaltIndexWillkommen
vorigeshinaufnächstes
Für Rückfragen: E-Mail erzeugen
53009 AX_BauwerkImGewaesserbereich Hinweise - Basis-DLM

Hinweise aus "Erläuterungen Basis-DLM":

 

Ein Objekt 53009 AX_BauwerkImGewaesserbereich, zu dem eine Unterführungsrelation aufgebaut wird, muss immer linien- oder flächenförmig modelliert sein. 

Folgende Regeln sind zu beachten: 

1. Verläuft ein Gewässer in einem Bauwerk im Gewässerbereich mit BWF 2010, 2011, 2012, 2013, 2070 oder 2090 muss eine Relation hatDirektUnten vom Gewässer zum Bauwerk aufgebaut werden. 

2. Verläuft ein Verkehrsweg auf einem Bauwerk im Gewässerbereich mit BWF 2030, 2040, 2050, 2060, 2080, 2131 oder 2133 muss eine Relation hatDirektUnten vom Verkehrsweg zum Bauwerk aufgebaut werden. 

 

Durchlass

Für die Bestimmung des Geometrietyps eines Durchlasses (BWF 2010) sind folgende Regeln anzuwenden: 

Befinden sich innerhalb eines Durchlasses 

- ein oder mehrere linienförmige physisch zusammenhängende Objekte AX_Gewaesserachse, die mit dem Durchlass geometrisch identisch sind, so ist der Durchlass linienförmig zu modellieren. 

1) ein linienförmiges Objekt AX_Gewaesserachse liegt in einem Durchlass:


Ein Gewässer unterquert die Autobahn in einem Durchlass, wobei das zu referenzierende linienförmige Objekt hinsichtlich der Geometrie mit dem linienförmigen Bauwerk in allen Punkten identisch ist. Die Gewässerachse hat die Relation „hatDirektUnten“ zum Durchlass und ist im Bereich des Durchlasses nicht auf der Erdoberfläche. 

2) mehrere linienförmige physisch zusammenhängende Objekte AX_Gewaesserachse liegen in einem Durchlass, diese Situation entsteht i. d. R. wenn eine Gewässerachse in eine andere einmündet und beide sich in einem Durchlass befinden. Im folgenden Beispiel mündet der Blaubach (REO_B5) in den Schwarzbach (REO_S7). Beide REO befinden sich in einem Durchlass. Die beim Schwarzbach aus REO_S7 entstehenden REOs S7a und S7b sind physisch zusammenhängend und bilden mit Durchlass_REO2 eine Geometrie.


Modellierung eines linienförmigen Durchlasses 

3) ein oder mehrere flächenförmig modellierte Objekte liegen in einem Durchlass, ann ist dieser flächenförmig zu modellieren.


Modellierung eines flächenförmigen Durchlasses mit einem flächenförmigen Objekt 

Siele und Schöpfwerke 

Siele und Schöpfwerke sind „Spezialformen“ von Durchlass. Sie werden wie Durchlässe in Abhängigkeit von der Geometrie des durchfließenden Gewässers linien- oder flächenförmig modelliert. 

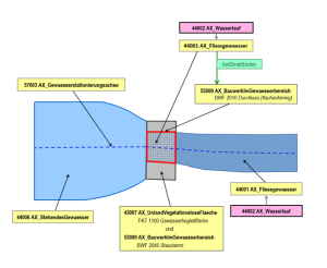
Staudamm und Staumauer 

Eine besondere Situation im Gewässerbereich bilden flächenförmig modellierte Staudämme und Staumauern. Sie unterbrechen das oberirdische Gewässer. Das aus dem Stausee abfließende Wasser verläuft in einem Durchlass. Dieser kann linien- oder flächenförmig modelliert sein. Die Grundfläche unter einem Staudamm oder einer Staumauer wird durch das Objekt 43007 AX_UnlandVegetationsloseFlaeche und das Attribut „Funktion“ mit der Werteart FKT 1100 „Gewässerbegleitfläche“ beschrieben. Wird die Wasserkraft zur Stromgewinnung genutzt, wird die entsprechende Grundfläche durch ein Objekt 41002 AX_IndustrieUndGewerbeflaeche mit dem Attribut FKT 2530 „Kraftwerk“ abgebildet.


Modellierung von Wasserlauf unter Staudamm in linienförmigem Durchlass 

Modellierung von Wasserlauf unter Staudamm in flächenförmigem Durchlass 

Verläuft ein Verkehrsweg, wie z. B. eine Straßenachse auf einem Staudamm oder einer Staumauer, erhält dieser eine „hatDirektUnten“-Relation zum Bauwerk. Dadurch wird die Grundfläche, auf der das Bauwerk liegt, nicht geteilt.


Modellierung eines REO Staudamm (flächenförmig) mit einer Straßenachse 

Wehr 

Wehre können flächen-, linien- oder punktförmig modelliert werden. (LSA: keine punktförmigen) 

Im Gegensatz zu Staudämmen und Staumauern unterbrechen sie nicht das oberirdische Gewässer. 

Regeln für die Festlegung des Geometrietyps und der Objektausdehnung: 

- Bei linien- und flächenförmiger Modellierung liegt ein Wehr immer auf einem Objekt 44001 AX_Fliessgewaesser oder 44004 AX_Gewaesserachse. 

Es kann über die Uferlinien des Gewässers hinausragen und somit auf jeder erdenklichen Landfläche liegen. 

LSA: 

Wehre mit Verkehr (identische Geometrie) müssen also linienförmig modelliert werden (auch über Gewässerachsen!) 

Hier wird keine Brücke/Steg erfasst, sondern eine Relation „hatDirektUnten“ vom Verkehr zum Wehr angelegt. 

Objekte der Objektart 53009 AX_BauwerkImGewaesserbereich mit der Attributart BWF und den Werten 2050 Wehr führen keine Relation zur Erdoberfläche (Gewässer) unabhängig vom Geometrietyp. --> siehe Relationen 

Beidseitig vom Wehr liegendes "Stehendes Gewässer" ist nicht erlaubt. 

Bisher wurden die Wehr- Geometrien immer etwas neben der Brücke erfasst. Das kann auch so bleiben (Beide Varianten sind richtig). (siehe Beispiel Wehr Planena) 

Datum 
Was 
Version 
26.03.2015 
geändert:
Beispiel Modellierung von Wasserlauf unter Staudamm in linienförmigem Durchlass
Beispiel Modellierung von Wasserlauf unter Staudamm in flächenförmigem Durchlass
(ZUSO's ergänzt) 
2.0.2.2 
LVermGeo Sachsen-Anhalt